Akso Health集团
前通苑大厦2楼8201-4-4(a)室
前湾保税港区莫斯科路44号
中国(山东)青岛自由贸易试验区
2024年5月7日
VIA EDGAR
斯蒂芬·金
公司财务分部
贸易和服务办公室
证券交易委员会
新界100 F街
华盛顿特区20549
| 回复: | Akso Health集团 | |
| 截至2023年3月31日财政年度表格20-F 2023年7月14日提交 |
||
| 档案编号001-38245 |
亲爱的Stephen Kim,
Akso Health集团(“我们”或“公司”)谨此就美国证券交易委员会(“SEC”)于2024年3月19日就公司截至2023年3月31日止财政年度的20-F表格(“2023表格20-F”)发出并致Linda Wang(“员工信函”)的员工(“员工信函”)的意见作出回应。
表格20-F的年度报告
项目3。关键信息,第1页
1.请修改为突出披露,贵司不是中国运营公司,而是开曼群岛控股公司,业务由贵司子公司进行,并在上一个会计年度内,通过设在中国的前可变利益实体进行。还应披露,这一结构涉及投资者特有的风险。如果属实,请披露这些与可变利益实体有关的合同未经法庭测试。说明在中国法律禁止外国直接投资于运营公司的情况下,是否使用以前的可变利益实体结构为投资者提供外国投资于中国公司的风险敞口,并披露投资者可能永远不会持有中国运营公司的股权。你的披露应承认,中国监管当局可能不允许你的控股公司结构,这可能会导致你的运营和/或公司证券发生重大变化,包括可能导致此类证券的价值大幅下降或变得一文不值。为您详细讨论由于这种控股公司结构而导致的公司面临的风险提供一个交叉参考。
回应:针对员工的意见,我们谨通知员工,我们将修订我们的披露如下(斜体修订):
Akso Health集团为一家于2016年4月在开曼群岛注册成立的控股公司,并非一家中国或香港营运公司。作为一家控股公司,我们自己没有实质性业务,我们主要通过我们的美国子公司、中国在中国的子公司以及在上一个财政年度内开展业务,这些以前的可变利益实体总部设在中国。我们目前的公司结构涉及投资者特有的风险。我们的证券是开曼群岛的离岸控股公司Akso Health集团的证券,而不是我们子公司的证券。投资者可能永远不会持有我们子公司的股权。
2.我们注意到贵公司披露,贵公司的运营受中国法律法规的约束,以及您对详细说明在中国开展业务风险的风险因素的交叉引用。请提供显著披露,存在与总部设在中国或将公司的大部分业务设在中国相关的法律和运营风险。贵公司的披露应明确说明,这些风险是否会导致贵公司的运营和/或证券价值发生重大变化,或可能严重限制或完全阻碍贵公司向投资者提供或继续提供证券的能力,并导致此类证券的价值大幅下降或一文不值。您的披露应涉及中国政府最近的声明和监管行动,例如与使用可变利益实体和数据安全或反垄断问题有关的声明和监管行动,如何已经或可能影响公司开展业务、接受外国投资或在美国或其他外汇交易所上市的能力。
回应:针对员工的意见,我们谨通知员工,我们将修订我们的披露如下(斜体修订):
我们在中国的业务受中国法律法规管辖。截至本年度报告日期,我们所有中国附属公司已从中国政府当局取得对我们控股公司、我们的附属公司的业务运营具有重要意义的必要许可和许可,包括营业执照、第二类医疗器械销售备案证书和第三类医疗器械经营许可证。我们所有中国子公司均须取得并已取得各自的营业执照。然而,鉴于相关法律法规的解释和实施以及政府当局的执法实践的不确定性,我们无法向您保证,我们已获得中国政府当局在中国开展业务所需的所有许可或执照。我们可能需要获得额外的许可、许可、备案或批准,以便在未来运营我们的业务。中国监管当局可能会干预或影响我们中国运营子公司的运营,包括不允许我们的公司结构,这可能会导致我们的运营发生重大变化和/或我们的普通股价值发生重大变化。有关更多详细信息,请参阅“第3项。关键信息— D.风险因素—与在中华人民共和国开展业务相关的风险。—中国政府的任何行为,包括干预或影响经营实体的运营或对在海外进行的任何证券发行和/或对中国发行人的外国投资施加控制的任何决定,可能会导致我们对中国经营实体的运营做出重大改变,可能会限制或完全阻碍我们向投资者提供或继续提供证券的能力,并可能导致此类证券的价值大幅下降或一文不值。”
我们面临与总部设在中国并将我们的大部分业务设在中国相关的法律和运营风险。这些风险可能导致我们的运营发生重大变化,或完全阻碍我们向投资者提供或继续提供我们的证券的能力,并可能导致此类证券的价值大幅下降或变得一文不值。近期,中国政府在几乎没有提前通知的情况下发起了一系列监管行动和声明,以规范在中国的业务运营,包括打击证券市场的非法活动,加强对利用可变利益实体结构在海外上市的中国公司的监管,以及采取新措施扩大网络安全审查范围。2021年7月6日,中共中央办公厅、国务院办公厅联合发布公告,严厉打击证券市场违法违规行为,推动资本市场高质量发展,其中除其他外,要求政府有关部门加强执法和司法合作的跨境监管,加强对境外上市中资公司的监管,建立健全中国证券法的域外适用制度。2021年11月14日,中国网信办(“CAC”)公布了安全管理草案,其中规定,数据处理经营者从事影响或可能影响国家安全的数据处理活动,必须接受中国相关网信办的网络数据安全审查。根据安全管理草案,拥有至少一百万用户的个人数据或收集影响或可能影响国家安全的数据的数据处理操作人员,必须接受中国相关网信办的网络数据安全审查。安全管理草案公开征求意见截止日期为2021年12月13日。截至本年度报告日期,安全管理草案尚未全面实施。2021年12月28日,CAC会同中国其他12个政府部门联合颁布了《网络安全审查办法》,该办法自2022年2月15日起生效。《网络安全审查办法》要求,拥有至少一百万用户个人信息的网络平台经营者,拟在国外上市的,必须申请CAC的网络安全审查。正如我们的中国法律顾问河北长君律师事务所所确认的那样,由于我们不是拥有超百万用户个人信息的网络平台经营者,因此我们不受《网络安全审查办法》项下与CAC的网络安全审查,并且出于同样的原因,如果《网络数据安全管理条例草案(征求意见稿)》按提议制定,我们将不会受到CAC的网络数据安全审查。然而,对于《网络安全审查办法》将如何解释或实施,以及包括CAC在内的中国监管机构是否可能采用与《网络安全审查办法》相关的新的法律、法规、规则或详细的实施和解释,仍存在不确定性。更多详情,请参阅“第3项。关键信息—— D.风险因素——与在中华人民共和国开展业务有关的风险——我们可能会受到中国有关隐私、数据安全、网络安全和数据保护的各种法律法规的约束。”
2
此外,2021年以来,中国政府加强了反垄断监管,主要有三个方面:(1)成立国家反垄断局;(2)修订和颁布反垄断法律法规,包括:《反垄断法》(2021年10月23日公布修正案草案,征求公众意见;新修订的《反垄断法》于2022年6月24日公布,2022年8月1日起施行)、各行业反垄断指南、公平竞争审查制度实施细则;(3)扩大针对互联网企业和大型企业的反垄断执法。截至本年度报告日期,中国政府最近有关反垄断关注的声明和监管行动并未影响我们开展业务、接受外国投资或在美国或其他外汇交易所上市的能力,因为公司及其中国经营实体均未从事受这些声明或监管行动约束的垄断行为。
2023年2月17日,中国证券监督管理委员会(简称“证监会”)发布《境内公司境外发行证券并上市试行管理办法》或《境外上市试行办法》及五项配套指引,自2023年3月31日起施行。《境外上市试行办法》通过采用备案制监管制度,对中国境内公司的直接和间接境外发行和上市进行监管。根据《境外上市试行办法》,境内公司寻求在境外直接或间接进行证券发售或上市,应在提交上市申请及后续修订后的三个工作日内履行备案程序,并向证监会报告相关信息。根据中国证监会《关于境内公司境外发行证券并上市备案行政安排的通知》或《中国证监会通知》,境外上市试行办法生效日前(即2023年3月31日)已在境外上市的境内公司,视同为存续发行人(“存续发行人”)。现有发行人无需立即办理备案手续,后续发行需向证监会备案。此外,根据证监会通知,在2023年3月31日前取得境外监管机构或证券交易所批准(如取得在美国发行上市登记声明效力)但尚未完成境外发行上市的境内公司,给予自2023年3月31日至2023年9月30日的6个月过渡期。在该六个月期限内完成境外发行上市的,视同为现有发行人,无需就其境外发行上市向证监会备案。但在这六个月的过渡期内,这类境内企业未能完成境外发行上市的,应当向证监会完成备案手续。我们的中国法律顾问河北长君律师事务所告知我们,鉴于我们在2023年3月31日之前获得了SEC和纳斯达克资本市场(“纳斯达克”)的批准,可在纳斯达克发行普通股并上市,因此我们无需根据《境外上市试行办法》向中国证监会备案。然而,我们将被要求向中国证监会备案任何后续发行。鉴于目前的中国监管环境,我们或我们的中国子公司未来向外国投资者发行证券是否需要获得中国政府的批准以及我们是否能够获得此类批准尚不确定。如果我们在未来需要时无法获得此类批准,或者无意中得出不需要此类批准的结论,那么我们普通股的价值可能会大幅贬值或变得一文不值。见“第3项。关键信息— D.风险因素—与在中华人民共和国开展业务有关的风险—中国政府对我们和我们的中国子公司必须开展业务活动的方式施加重大影响。我们目前不需要获得中国当局的批准才能在美国交易所上市,但是,如果我们或我们的中国子公司未来需要获得批准,并且被中国当局拒绝在美国交易所上市,我们将无法继续在美国交易所上市,这将对投资者的利益产生重大影响。”
3
3.请修订以讨论香港和/或澳门的适用法律法规(如适用),以及相关风险和后果,包括(如适用且不限于)香港/澳门民事责任的可执行性和中国企业税法。还请披露与香港/澳门数据安全或反垄断问题相关的监管行动如何影响或可能影响公司开展业务、接受外国投资或在美国/外汇交易所上市的能力。
回应:针对员工的意见,我们谨通知员工,我们将修订披露如下:
根据《基本法》,《基本法》是中国的国内法,也是香港的宪制文件,除《基本法》附件三所列并通过颁布或当地立法在当地适用的法律外,中国的国内法不得在香港适用。《基本法》明文规定,可能列入《基本法》附件三的中国国家法律,限于涉及国防和外交事务以及香港自治范围以外的其他事项。中国将香港作为中国特别行政区的基本政策反映在《基本法》中,为香港提供了高度自治和行政、立法和独立的司法权力,包括“一国两制”原则下的终审权。然而,鉴于中国政府最近扩大在香港的权限,我们可能会受到中国政府或当局在香港的任何未来行动的不确定性的影响,并且可能与总部设在中国并在中国开展业务相关的所有法律和运营风险也可能适用于未来在香港的业务。不能保证香港的经济、政治和法律环境不会发生任何变化。中国政府可能会在任何时候干预或影响我们目前和未来在香港的运营,或者可能对海外发行和上市以及/或外国对像我们这样的发行人的投资施加更多控制。此类政府行为,如果发生:(i)可能严重限制或完全阻碍我们继续经营的能力;(ii)可能严重限制或阻碍我们向投资者提供或继续提供我们的ADS的能力;(iii)可能导致我们的ADS价值大幅下降或一文不值。
我们普通股的现金股息,如果有的话,将以美元支付。如果我们在税收方面被视为中国税务居民企业,我们向海外股东支付的任何股息可能被视为中国来源的收入,因此可能需要按最高10.0%的税率缴纳中国预扣税。根据中国大陆与香港特别行政区关于收入避免双重征税和逃税的安排,或双重避税安排,香港居民企业拥有中国项目不低于25%的,可将10%的预扣税率下调至5%。然而,5%的预扣税率并不自动适用,而且必须满足某些要求,包括但不限于(a)香港项目必须是相关股息的实益拥有人;以及(b)香港项目必须在收到股息前的连续12个月内直接持有中国项目不少于25%的股份所有权。在目前的实践中,香港项目必须获得香港税务机关的税务居民证明才能申请5%的较低中国预扣税率。由于香港税务机关会根据个案情况签发这样的税务居民证明,我们无法向您保证,我们将能够从相关的香港税务机关获得税务居民证明,并就所支付的任何股息享受双重征税安排下5%的预扣税率优惠。截至本年度报告日,我们尚未向相关香港税务机关申请税务居民证明。当我们的中国子公司计划向我们的香港子公司宣派和支付股息时,我们的香港子公司打算申请税务居民证明。
4
4.We note your disclosure on how cash is transferred through your organization and dividends or distributions made to your company.我们注意到贵公司披露的有关现金如何通过贵组织转移以及向贵请修正,以肯定地披露您是否根据前VIE协议结算了所欠金额。还请提供一份简明的合并时间表,并与此类时间表和合并财务报表进行交叉引用,并披露您的年度股息政策是在哪里纪念的。
回应:针对员工的意见,我们谨通知员工,我们将修订披露如下:
通过我们组织转移现金
公司可以通过出资和/或公司间借款向子公司转让现金,公司子公司可以通过分红或其他分配和/或公司间借款向公司转让现金。此外,公司的附属公司可透过贷款、服务费将现金转移至VIE,而VIE可根据VIE协议(“VIE协议”)及/或透过贷款将现金作为服务费转移至公司。我们打算结清VIE协议项下的欠款。上述包括注资和贷款在内的交易,将在合并时予以消除。
我们的现金主要包括库存现金和中国、香港和美国银行的现金,这些现金不受提取和使用限制,存放在中国的银行。截至2023年3月31日和2022年3月31日,我们的银行现金分别约为790万美元和1840万美元,应付关联方贷款分别为970万美元和3720万美元。资金在我的WFOE、北京和信永恒科技发展有限公司、天津浩鸿源科技有限公司和秦岛Akso Health管理有限公司与VIE之间进行转账,用于其日常运营目的。
无法保证中国政府不会对我们、我们的子公司和VIE转移现金的能力进行干预或施加限制。我们的大部分现金是人民币,中国政府可能会阻止维持的现金离开中国,可能会限制将现金部署到VIE及其子公司的业务中,并限制支付股息的能力。有关我们、我们的子公司和VIE之间转移现金的能力受到限制的详细信息,请参阅“第3项。关键信息— D.风险因素—与在中华人民共和国开展业务相关的风险”
我们目前没有规定资金如何在我们、我们的子公司和VIE之间转移的现金管理政策。有关更多详细信息,请参阅“第3项。关键信息— D.风险因素—与在中华人民共和国开展业务有关的风险—鉴于最近发生的事件表明中国网信办(CAC)对数据安全,特别是对寻求在外汇交易所上市的公司的数据安全进行了更严格的监督,我们在网络安全和数据保护方面受到各种法律和其他义务的约束,任何未能遵守适用法律和义务的行为都可能对我们的业务、我们在纳斯达克的上市、财务状况和经营业绩产生重大不利影响,”和“风险因素——与在中华人民共和国开展业务有关的风险——中国当局最近发布的意见、试行办法和修订条款可能会使我们在未来受到额外的合规要求。”
5.请在此处以及风险因素和风险因素部分摘要中修订贵公司的披露,以说明,在业务中的现金或资产在中国或香港或中国或香港实体的范围内,由于中国政府干预或对贵公司或贵公司的子公司转移现金或资产的能力施加限制和限制,资金或资产可能无法用于中国或香港以外的资金运营或其他用途。在这方面,我们注意到,第3项目前包含部分这一披露,但仅限于特定实体和香港。请酌情修改。
回应:针对员工的意见,我们谨通知员工,我们将修订我们的披露如下(斜体修订):
根据香港《公司条例》,香港公司只能从可供分配的利润或其他可分配储备中进行分配。股息不能从股本中支付。此外,无法保证未来中国政府不会干预或限制我们的香港子公司向香港以外实体转让或分配现金/资产的能力,这可能导致无法或禁止向Akso Health进行转让或分配,并对我们的业务产生不利影响。截至本年度报告日期,除涉及洗钱和犯罪活动的资金转移外,香港政府对资金在香港境内、进出香港(包括从香港到中国的资金)的转移没有任何限制或限制。见“第3项。关键信息—— D.风险因素——与在中华人民共和国开展业务有关的风险——如果我们的业务或我们的中国或香港子公司的现金或资产在中国或香港,由于中国政府对现金或资产转让的干预或施加限制和限制,这些现金或资产可能无法在中国或香港以外的地区为运营提供资金或用于其他用途。”
5
6.如果您有现金管理政策,规定资金如何在您、您的子公司或投资者之间转移,汇总政策,并披露此类政策的来源(例如,它们是否具有契约性质,是否按照规定等);或者,说明您没有这样的现金管理政策,规定资金如何转移。
回应:针对员工的评论,我们谨建议员工参考我们对上述评论4的回应。
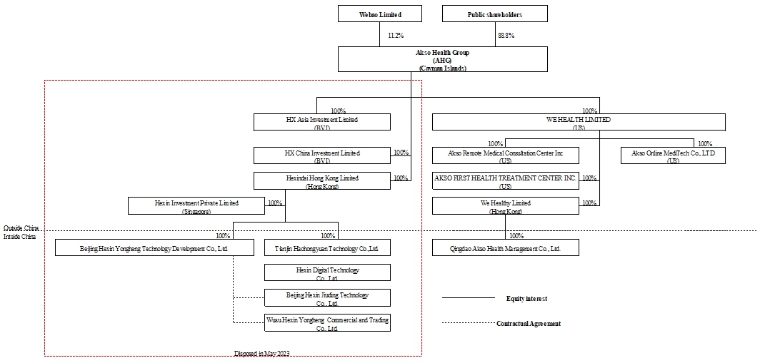
7.我们注意到,在本报告所述期间和财政年度,该公司使用了可变利益实体。请修正以明确披露公司使用了一个涉及以中国为基地的VIE的结构以及这意味着什么,并在摘要的早期提供公司公司结构的图表,确定在每个描述的实体中拥有股权的个人或实体。请添加脚注或其他叙述性披露,以解释解散你以前的VIE。描述您声称拥有经济权利和行使控制权的所有合同和安排,这些合同和安排导致将VIE的运营和财务结果合并到您的财务报表中。
回应:针对员工的意见,我们谨通知员工,我们将修订披露如下:
合同安排及公司Structure
我们的前身为小白脉脉公司(Xiaobai Maimai Inc.),是一家根据开曼群岛法律注册成立的有限公司,目前通过我们在中国注册成立的外商独资实体(“WFOE”)开展我们在中国的几乎所有业务运营,并通过中国综合可变利益实体(“VIE”)开展某些业务运营。由于中国对外资所有权和增值电信市场投资的法律限制,我们依赖VIE及其股东之间的一系列合同安排来运营我们在中国的在线和移动平台。与VIE订立的这些合同安排允许我们(i)对VIE行使有效控制权,(ii)获得VIE的几乎所有经济利益,以及(iii)在中国法律允许的时间和范围内拥有购买VIE全部或部分股权的独家选择权。这些合同安排包括独家业务合作协议、独家期权协议、股权质押协议、授权委托书。由于这些合同安排,我们对VIE施加了有效控制,并被视为VIE的主要受益者,并将其经营业绩合并到我们根据美国公认会计原则的财务报表中。本年报所用,除另有说明外,“我们”、“我们的”、“公司”及“Akso Health”指Akso Health集团,一家在开曼群岛成立的公司;“我们”、“我们的”、“我们的”、“我们的公司”“公司”或类似词语指开曼群岛和/或其合并子公司,但可变利益实体、中国公司北京和信永恒科技发展有限公司及其子公司除外,除非文意另有所指;而“VIE”分别指可变利益实体及其子公司、乌苏市和信永恒贸易有限公司、和信数字科技有限公司及北京和信九鼎科技有限公司。
由于这一系列合同安排,公司及其子公司成为会计目的VIE的主要受益人,VIE被视为美国公认会计原则下的中国合并实体。我们根据美国公认会计原则将VIE及其子公司的财务业绩合并到我们的合并财务报表中。我们和公司的投资者均不拥有VIE的任何股权所有权、直接对外投资或通过VIE的此类所有权/投资进行控制。这些合同安排未经中国法院测试。因此,公司ADS的投资者不是购买VIE或其子公司的股权,而是购买开曼群岛控股公司公司的股权。
6
下图显示了截至2023年3月31日我们的公司结构,包括WFOE、VIE及其子公司。不过,请投资者注意,此类VIE协议的可执行性尚未在法庭上进行测试。该公司主要通过WFOE及其在中国的子公司(包括VIE)在中国开展业务。因此,公司不会自行开展任何业务。VIE结构用于在中国法律禁止或限制外国直接投资运营公司的情况下,为投资者提供外国投资于中国公司的合同风险敞口。由于中国对基于互联网的业务的外资所有权的法律限制,我们没有任何VIE的股权所有权,相反,我们通过某些合同安排获得VIE业务运营的经济利益。由于这一系列合同安排,公司及其子公司成为会计目的VIE的主要受益人,并成为美国公认会计原则下VIE作为中国合并实体的主要受益人。我们根据美国公认会计原则将VIE及其子公司的财务业绩合并到我们的合并财务报表中。我们和公司的投资者均不拥有VIE的任何股权所有权、直接对外投资或通过此类所有权/投资控制。投资者正在购买该公司的权益,该公司是开曼控股公司。
截至2023年5月,公司处置了社交电商业务。下图说明了我们的公司结构,包括截至本年度报告20-F表格之日我们的子公司和合并关联实体。
7
8.在描述前VIE时,请不要暗示合同协议相当于VIE业务的股权所有权。任何提及由于VIE而给您带来的控制权或利益的内容应仅限于明确描述您在美国公认会计原则下为合并VIE而满足的条件。此外,您的修订披露应澄清,出于会计目的,您是VIE的主要受益人。最后,在描述VIE的活动或功能时,不要使用“我们”或“我们的”等术语。
回复:针对员工的评论,我们谨此告知员工,我们将相应地修改我们在整个年度报告中的披露。
9.请修改以包括风险因素摘要。在您对风险因素的总结中,披露您的公司结构以及位于或拥有公司在中国的大部分运营对投资者构成的风险。特别是,描述显著的监管、流动性和执行风险,并与年度报告中对这些风险的更详细讨论进行交叉引用。例如,具体讨论中国法律制度产生的风险,包括与执法有关的风险和不确定性,以及中国的规则和法规可以在很少提前通知的情况下迅速变化;以及中国政府可能随时干预或影响您的运营,或可能对在海外进行的发行和/或外国对中国发行人的投资施加更多控制的风险,这可能导致您的运营和/或您的证券价值发生重大变化。承认任何风险,即中国政府对在海外进行的发行和/或外国对中国发行人的投资实施更多监督和控制的任何行动可能会严重限制或完全阻碍您向投资者提供或继续提供证券的能力,并导致此类证券的价值显着下降或一文不值。与每个汇总风险系数,还请包括一个具体的交叉引用(标题和页码)到相关的个别详细风险系数。
回应:针对员工的意见,我们谨通知员工,我们将修订披露如下:
风险因素汇总
投资我们的ADS涉及重大风险。在投资我们的ADS之前,你应该仔细考虑一下这份年度报告中的所有信息。下面请找到我们面临的主要风险的摘要,在相关标题下组织。这些风险在标题为“第3项”的部分中进行了更全面的讨论。关键信息—— D.风险因素”在本年度报告中。
与我们的商业和行业相关的风险
| ● | 我们已不再从事网络小额贷款业务,但我们无法向您保证,我们不会因之前的小额贷款业务而受到相关规定的处罚。(见本年度报告第[ ]页“不再从事网络小额贷款业务,但无法向您保证不会因此前的小额贷款业务受到相关规定的处罚”); |
| ● | 对我们品牌或声誉的任何损害都可能对我们的业务和经营业绩产生重大不利影响。(见本年度报告第[ ]页“对我们的品牌或声誉的任何损害都可能对我们的业务和经营业绩产生重大不利影响”); |
| ● | 如果我们的社交电商平台无法提供良好的客户体验,我们的业务和声誉可能会受到重大不利影响。(见本年度报告第[ ]页“如果我们的社交电商平台无法提供良好的客户体验,我们的业务和声誉可能会受到重大不利影响”); |
| ● | 我们可能会因我们平台上展示的假冒或未经授权的商品,或我们平台上展示的侵犯第三方知识产权的商品,或其他不当行为而承担责任或受到行政处罚。(见本年度报告第[ ]页“我们可能因在我司平台上展示的假冒或未经授权的商品,或因在我司平台上展示的商品侵犯第三方知识产权,或因其他不当行为而承担责任或受到行政处罚”); |
8
| ● | 我们计划建立和运营将由我们拥有多数股权并面临重大风险的癌症治疗和放射肿瘤中心。(见本年度报告第[ ]页“我们计划建立和运营的癌症治疗和放射肿瘤中心将由我们拥有多数股权,并面临重大风险”); |
| ● | 我们可能会在及时和具有成本效益地成功引入新服务方面遇到困难,这可能会对我们的业务和运营产生重大不利影响。(见本年度报告第[ ]页“我们可能会在及时和具有成本效益地成功引入新服务方面遇到困难,这可能会对我们的业务和运营产生重大不利影响”); |
| ● | 我们开发新的癌症治疗和放射肿瘤中心可能会导致我们的短期财务业绩波动,新开设的癌症治疗和放射肿瘤中心和诊所可能无法及时实现盈利,或者根本无法实现盈利。(见本年度报告第[ ]页“我们开发新的癌症治疗和放射肿瘤中心可能导致我们的短期财务业绩波动,新开设的癌症治疗和放射肿瘤中心和诊所可能无法及时实现盈利,或根本无法实现盈利”); |
| ● | 我们的增长计划包括建设癌症治疗和放射肿瘤中心。如果我们不能在快速变化的市场中发现并抓住增长机会,我们未来的增长将面临不确定性。(参见“我们的增长计划包括建设癌症治疗和放射肿瘤中心。如果我们不能在快速变化的市场中发现并抓住增长机会,我们未来的增长将面临不确定性”,见本年度报告第[ ]页); |
| ● | 我们在一个受到严格监管的行业开展业务。(见本年度报告第[ ]页“我们在受到严格监管的行业开展业务”); |
| ● | 我们依赖于我们的核心高级管理团队。如果一名或多名关键高管无法或不愿意继续担任目前的职务,我们的业务和经营业绩可能会受到不利影响。(参见“我们依赖于我们的核心高级管理团队。如果一名或多名关键管理人员无法或不愿意继续担任目前的职务,我们的业务和经营业绩可能会受到不利影响”(见本年度报告第[ ]页); |
| ● | 我们竞争有技能和高质量的员工,未能吸引和留住他们可能会对我们的业务产生不利影响,并阻止我们实现预期的增长水平。(见本年度报告第[ ]页“我们竞争有技能和高素质的员工,未能吸引和留住他们可能会对我们的业务产生不利影响,并阻碍我们实现预期的增长水平”); |
| ● | 如果中国的劳动力成本大幅增加,我们的业务和运营成本可能会受到不利影响。(见本年度报告第[ ]页“如果中国的劳动力成本大幅增加,我们的业务和运营成本可能会受到不利影响”); |
| ● | 我们创新的企业文化对我们的业务很重要,如果我们的文化改变了我们的业务,企业目标可能会受到不利影响。(见本年度报告第[ ]页“我们创新的企业文化对我们的业务很重要,如果我们的文化发生变化,我们的业务和企业目标可能会受到不利影响”); |
| ● | 我们没有商业保险。(见本年度报告第[ ]页“我们没有业务保险范围”); |
| ● | 如果我们无法为资本和融资需求找到可用的流动性来源,我们的业务和运营可能会受到重大不利影响。(见本年度报告第[ ]页“如果我们找不到可用于资本和融资需求的流动资金来源,我们的业务和运营可能会受到重大不利影响”); |
9
| ● | 我们的业务、财务表现和经营业绩可能会受到中美关系恶化的不利影响。(见本年度报告第[ ]页“我们的业务、财务业绩和经营业绩可能因中美关系恶化而受到不利影响”); |
与我们的公司结构相关的风险
| ● | 中国对离岸控股公司向中国实体提供贷款和直接投资的监管以及政府对货币兑换的控制可能会延迟或阻止我们使用首次公开发行和同时进行的私募配售的收益向我们的中国子公司提供贷款或向其提供额外出资,这可能会对我们的流动性以及我们为业务提供资金和扩大业务的能力产生重大不利影响。(见本年度报告第[ ]页“中国对境外控股公司向中国实体提供贷款和直接投资的监管以及政府对货币兑换的控制可能会延迟或阻止我们使用首次公开发行和同时进行的私募配售的收益向我们的中国子公司提供贷款或向我们的中国子公司提供额外出资,这可能会对我们的流动性以及我们为业务提供资金和扩大业务的能力产生重大不利影响”); |
与在中华人民共和国经商有关的风险
| ● | 尽管本年度报告中包含的审计报告是由目前接受上市公司会计监督委员会(“PCAOB”)检查的审计师编写的,但无法保证未来的审计报告将由接受PCAOB检查的审计师编写,因此,未来投资者可能会被剥夺此类检查的好处。此外,如果SEC随后确定我们的审计工作由PCAOB无法检查或完全调查的审计师执行,并且因此美国国家证券交易所,例如纳斯达克,可能会决定将我们的证券退市,则根据《控股外国公司责任法》(“HFCA法”),我们的证券交易可能会被禁止。此外,2022年12月29日,《综合拨款法案》由拜登总统签署成为法律。除其他外,《综合拨款法案》包含与AHFCAA相同的条款,该条款将触发《HFCA法案》下的禁令所需的连续非检查年数从三年减少到两年。(参见“尽管本年度报告中包含的审计报告是由目前接受上市公司会计监督委员会(“PCAOB”)检查的审计师编写的,但无法保证未来的审计报告将由接受PCAOB检查的审计师编写,因此,未来投资者可能会被剥夺此类检查的好处。此外,如果SEC随后确定我们的审计工作由PCAOB无法检查或完全调查的审计师执行,并且因此美国国家证券交易所,例如纳斯达克,可能会决定将我们的证券退市,则根据《控股外国公司责任法》(“HFCA法”),我们的证券交易可能会被禁止。此外,2022年12月29日,《综合拨款法案》由拜登总统签署成为法律。《综合拨款法》除其他外包含与AHFCAA相同的条款,该条款将触发《HFCA法》下的禁令所需的连续非检查年数从三年减少到两年”(见本年度报告第[ ]页); |
| ● | SEC最近发表的联合声明、纳斯达克提交的规则修改提案,以及美国参议院和众议院通过的一项法案,都要求对新兴市场公司适用额外和更严格的标准。这些发展可能会给我们的业务运营、股价和声誉增加不确定性。(参见“美国证券交易委员会最近发表的联合声明、纳斯达克提交的拟议规则变更以及美国参议院和众议院通过的一项法案,都要求对新兴市场公司适用额外和更严格的标准。这些发展可能会给我们的业务运营、股价和声誉增加不确定性”,见本年度报告第[ ]页); |
10
| ● | 中国政府机关和机构有关增值税征收程序和ACTCS业务的规定可能发生变化。(见本年度报告第[ ]页“中国政府机关和机构有关增值税征收程序和ACTCS业务的规定可能发生变化”); |
| ● | 未能遵守适用于我们业务的法律法规可能会使我们受到罚款和处罚,还可能导致我们失去客户或以其他方式损害我们的业务。(见本年度报告第[ ]页“未能遵守适用于我们业务的法律法规可能会使我们受到罚款和处罚,还可能导致我们失去客户或以其他方式损害我们的业务”); |
| ● | 鉴于最近发生的事件表明中国网信办(CAC)对数据安全进行了更严格的监督,特别是对于寻求在外汇交易所上市的公司,我们受制于有关网络安全和数据保护的各种法律和其他义务,任何未能遵守适用法律和义务的行为都可能对我们的业务、我们在纳斯达克上市的情况、财务状况和经营业绩产生重大不利影响。(请参阅本年度报告第[ ]页的“鉴于最近发生的事件表明中国网信办(Cyberspace Administration of China,简称CAC)对数据安全尤其是对寻求在外汇交易所上市的公司的数据安全进行了更严格的监督,我们受制于有关网络安全和数据保护的各种法律和其他义务,任何未能遵守适用法律和义务的行为都可能对我们的业务、我们在纳斯达克的上市、财务状况和经营业绩产生重大不利影响”); |
| ● | 根据中国的规则、法规或政策,发行可能需要中国证监会或中国证监会的批准,如果需要,我们无法预测我们是否能够或多快能够获得此类批准。因此,你美双方都对中国政府未来可能对我们的业务、我们在纳斯达克的上市、财务状况和经营业绩产生重大影响的行动存在不确定性。(请参阅“根据中国的规则、法规或政策,就发行而言,可能需要中国证监会或中国证监会的批准,如果需要,我们无法预测我们是否能够或多快能够获得此类批准。因此,你美双方都对中国政府未来可能对我们的业务、我们在纳斯达克的上市、财务状况和经营业绩产生重大影响的行动存在不确定性”(见本年度报告第[ ]页); |
| ● | 中国政府政策的变化可能会对我们在中国盈利经营的能力产生重大影响。(见本年度报告第[ ]页“中国政府政策的变化可能对我们在中国的盈利经营能力产生重大影响”); |
| ● | 由于我们的业务依赖于鼓励以市场为基础的经济的政府政策,中国政治或经济环境的变化可能会损害我们的盈利经营能力,如果有的话。(见本年报第[ ]页“由于我们的业务依赖于鼓励市场经济的政府政策,中国政治或经济环境的变化可能会损害我们的盈利经营能力,如果有的话”); |
| ● | 中国有关我们当前业务运营的法律法规有时含糊不清且不确定,此类法律法规的任何变化都可能损害我们盈利运营的能力。(见本年度报告第[ ]页“中国有关我们当前业务运营的法律法规有时含糊不清且不确定,此类法律法规的任何变化都可能损害我们的盈利运营能力”); |
| ● | 中国宏观经济、社会政治状况或政府政策的变化可能对我们的业务和经营业绩产生重大不利影响。(见本年度报告第[ ]页“中国宏观经济、社会政治状况或政府政策的变化可能对我们的业务和经营业绩产生重大不利影响”); |
| ● | 对于新颁布的《中国外商投资法》的解释和实施,以及它可能如何影响我们目前的公司结构、公司治理和业务运营的可行性,存在着重大的不确定性。(见本年度报告第[ ]页“新颁布的中国外商投资法的解释和实施存在重大不确定性,以及它可能如何影响我们当前公司结构、公司治理和业务运营的可行性”); |
11
| ● | 我们可能会受到中国监管互联网相关业务和公司的复杂性、不确定性和变化的不利影响,任何适用于我们业务的必要批准、许可或许可的缺乏都可能对我们的业务和经营业绩产生重大不利影响。(见本年度报告第[ ]页“我们可能受到中国对互联网相关业务和公司的监管的复杂性、不确定性和变化的不利影响,任何适用于我们业务的必要批准、许可或许可的缺乏都可能对我们的业务和经营业绩产生重大不利影响”); |
| ● | 汇率波动可能对我们的经营业绩和贵方投资价值产生重大不利影响。(见本年度报告第[ ]页“汇率波动可能对我们的经营业绩和贵方投资价值产生重大不利影响”); |
| ● | 政府对货币兑换的控制可能会限制我们有效利用净收入的能力,并影响您的投资价值。(见本年度报告第[ ]页“政府对货币兑换的控制可能会限制我们有效利用我们的净收入的能力,并影响您的投资价值”); |
| ● | 未能按照中国法规的要求为各种员工福利计划提供足够的供款可能会使我们受到处罚。(见本年度报告第[ ]页“未能按中国法规的要求向各项员工福利计划作出充分供款可能会使我们受到处罚”); |
| ● | 并购规则和中国的某些其他法规为外国投资者对中国公司的一些收购建立了复杂的程序,这可能会使我们更难通过在中国的收购来追求增长。(见本年度报告第[ ]页“并购规则和中国的某些其他法规为外国投资者对中国公司的某些收购建立了复杂的程序,这可能使我们更难通过在中国的收购追求增长”); |
| ● | 中国有关中国居民境外投资活动的法规可能会限制我们的中国子公司增加注册资本或向我们分配利润的能力,或以其他方式使我们或我们的中国居民实益拥有人面临中国法律规定的责任和处罚。(见本年度报告第[ ]页“中国有关中国居民境外投资活动的法规可能会限制我们的中国子公司增加注册资本或向我们分配利润的能力,或以其他方式使我们或我们的中国居民实益拥有人面临中国法律规定的责任和处罚”); |
| ● | 任何未能遵守中国有关员工股票激励计划登记要求的规定,可能会使中国计划参与者或我们受到罚款和其他法律或行政处分。(见本年度报告第[ ]页“任何未能遵守中国有关员工股票激励计划登记要求的规定的行为,可能会使中国计划参与者或我们受到罚款和其他法律或行政处分”); |
| ● | 如果出于中国所得税目的,我们被归类为中国居民企业,这种分类可能会对我们和我们的非中国股东或ADS持有人造成不利的税务后果。(见本年度报告第[ ]页“如果我们因中国所得税目的被归类为中国居民企业,这种分类可能会对我们和我们的非中国股东或ADS持有人造成不利的税务后果”); |
| ● | 我们可能无法根据相关税收协定就我们的中国子公司通过我们的香港子公司向我们支付的股息获得某些利益。(见本年度报告第[ ]页“我们可能无法根据相关税收协定就我们的中国子公司通过我们的香港子公司向我们支付的股息获得某些利益”); |
12
| ● | 中国税务机关加强对收购交易的审查可能会对我们未来可能进行的潜在收购产生负面影响。(见本年度报告第[ ]页“中国税务机关加强对收购交易的审查可能会对我们未来可能进行的潜在收购产生负面影响”); |
| ● | 中国政府的任何行为,包括任何干预或影响经营实体运营的决定,或对在海外进行的任何证券发行施加控制和/或对中国发行人的外国投资,可能会导致我们对中国经营实体的运营做出重大改变,可能会限制或完全阻碍我们向投资者提供或继续提供证券的能力,并可能导致此类证券的价值大幅下降或一文不值。(见本年度报告第[ ]页“中国政府的任何行为,包括干预或影响经营实体的运营或对在海外进行的任何证券发行和/或对中国发行人的外国投资施加控制的任何决定,可能导致我们对中国经营实体的运营做出重大改变,可能限制或完全阻碍我们向投资者提供或继续提供证券的能力,并可能导致此类证券的价值大幅下降或一文不值”); |
| ● | 中国政府对我们和我们的中国子公司必须开展业务活动的方式施加重大影响。我们目前不需要获得中国当局的批准才能在美国交易所上市,但是,如果我们或我们的中国子公司未来被要求获得批准而被中国当局拒绝在美国交易所上市,我们将无法继续在美国交易所上市,这将对投资者的利益产生重大影响。(见“中国政府对我们和我们的中国子公司开展业务活动的方式施加重大影响。我们目前不需要获得中国当局的批准才能在美国交易所上市,但是,如果我们或我们的中国子公司未来需要获得批准而被中国当局拒绝在美国交易所上市的许可,我们将无法继续在美国交易所上市,这将对投资者的利益产生重大影响”(见本年度报告第[ ]页); |
| ● | 如果我们的业务或我们的中国或香港子公司的现金或资产在中国或香港,由于中国政府干预或对现金或资产的转移施加限制和限制,这些现金或资产可能无法用于中国或香港以外的运营或其他用途。(见本年度报告第[ ]页“在我们的业务或我们的中国或香港子公司的现金或资产在中国或香港的范围内,由于中国政府对现金或资产的转移进行干预或施加限制和限制,该等现金或资产可能无法在中国或香港以外的地区用于资金运营或其他用途”); |
与我们的ADS相关的风险
| ● | 我们ADS的交易价格可能会波动,这可能会给投资者带来重大损失。(见本年度报告第[ ]页“我们ADS的交易价格可能会波动,这可能会给投资者带来重大损失”); |
| ● | 卖空者采用的技术可能会压低我们ADS的市场价格。(见本年度报告第[ ]页“卖空者采用的技术可能会压低我们ADS的市场价格”); |
| ● | 如果证券或行业分析师没有发表研究报告或发表关于我们业务的不准确或不利的研究报告,我们ADS的市场价格和交易量可能会下降。(见本年度报告第[ ]页“如证券或行业分析师不发表研究或发表不准确或不利我们业务的研究,我们ADS的市场价格和交易量可能下降”); |
| ● | 我们无法向您保证,我们现有的股息政策在未来或您可能获得的股息金额不会发生变化,因此,您必须依靠我们ADS的价格升值来获得投资回报。(见本年报第[ ]页“我们无法向您保证,我们现有的股息政策在未来或您可能获得的股息金额不会发生变化,因此,您必须依靠我们的ADS的价格升值来获得投资回报”); |
13
| ● | 我们的ADS在公开市场上的大量未来销售或预期的潜在销售可能会导致我们的ADS价格下降。(见本年度报告第[ ]页“我们的ADS在公开市场的大量未来销售或预期的潜在销售可能导致我们的ADS价格下降”); |
| ● | 出于美国联邦所得税目的,我们可能被归类为被动外国投资公司,这可能会对我们的ADS或普通股的美国持有者造成不利的美国联邦所得税后果。(见本年度报告第[ ]页“出于美国联邦所得税目的,我们可能被归类为被动外国投资公司,这可能会对我们的ADS或普通股的美国持有人造成不利的美国联邦所得税后果”); |
| ● | 我们预计将通过的经修订和重述的组织章程大纲和章程细则包含反收购条款,这些条款可能对我们的普通股和ADS持有人的权利产生重大不利影响。(见本年度报告第[ ]页的“我们预计将通过的经修订和重述的组织章程大纲和章程细则包含可能对我们的普通股和ADS持有人的权利产生重大不利影响的反收购条款”); |
| ● | 您在保护您的利益方面可能会面临困难,您通过美国法院保护您的权利的能力可能会受到限制,因为我们是根据开曼群岛法律注册成立的。(见本年度报告第[ ]页“您在保护您的利益方面可能面临困难,您通过美国法院保护您的权利的能力可能受到限制,因为我们是根据开曼群岛法律注册成立的”); |
| ● | 我们的股东对我们获得的某些判决可能无法执行。(见本年度报告第[ ]页“我们的股东对我们获得的某些判决可能无法执行”); |
| ● | 我们是《交易法》规则所指的外国私人发行人,因此我们不受适用于美国国内上市公司的某些条款的约束。(见本年度报告第[ ]页“我们是《交易法》规则含义内的外国私人发行人,因此我们不受适用于美国国内上市公司的某些条款的约束”); |
| ● | ADS持有人的投票权受到存款协议条款的限制,您可能无法对您的ADS所代表的普通股行使任何投票权。(见本年度报告第[ ]页“ADS持有人的投票权受存款协议条款限制,您可能无法行使任何权利对您的ADS所代表的普通股进行投票”); |
| ● | 如果您未向存托人发出适当或及时的投票指示,我们的ADS的存托人将向我们提供全权委托代理,以对您的ADS所代表的普通股进行投票,除非在有限的情况下,这可能会对您的利益产生不利影响。(请参阅本年度报告第[ ]页的“如果您未向存托人发出适当或及时的投票指示,我们的ADS的存托人将向我们提供全权委托代理,以对您的ADS所代表的普通股进行投票,除非在有限的情况下,这可能会对您的利益产生不利影响”); |
| ● | 您可能不会收到我们普通股的股息或其他分配,如果向您提供这些股息是非法的或不可行的,您可能不会收到任何价值。(见本年度报告第[ ]页“您可能不会收到我们普通股的股息或其他分配,如果向您提供这些股息或分配是非法的或不可行的,您可能不会收到任何价值”); |
| ● | 由于无法参与供股,你可能会遇到持股被稀释的情况。(见本年报第[ ]页“可能因无法参与供股遭遇持股稀释”); |
14
| ● | 您可能会受到转让您的ADS的限制。(见本年度报告第[ ]页“您的ADS转让可能受到限制”); |
| ● | 作为一家上市公司,我们将产生显着增加的成本并投入大量管理时间。(见本年度报告第[ ]页“由于我们是一家上市公司,我们将产生显着增加的成本并投入大量管理时间”)。 |
10.我们注意到,合并VIE构成贵公司合并财务报表的重要组成部分。请修正,以表格形式提供一份简明的合并时间表,其中对业务进行了分类,并描述了截至同一日期和需要经审计的合并财务报表的同一期间的财务状况、现金流量和经营业绩。附表应列出主要细列项目,例如收入和商品/服务成本,以及小计和分类的公司间金额,例如公司间应收款和子公司投资的单独细列项目。该时间表还应分解母公司、VIE及其合并子公司、作为VIE主要受益者的WFOE以及合并的其他实体的集合。这种披露的目的是让投资者能够评估除VIE之外的实体所持有的资产的性质和运营情况,以及与公司间交易相关的性质和金额。任何公司间金额应按总额列报,必要时应包括有关此类金额的额外披露,以使所提供的信息不会产生误导。
回应:针对员工的意见,我们谨通知员工,我们将修订披露如下:
VIE财务信息
下文列出的是截至2023年3月31日、2022年和2021年3月31日的财政年度的选定合并经营报表和现金流量表,以及截至2023年3月31日和2022年3月31日的选定资产负债表信息,这些信息显示了母公司Akso Health集团、WFOE(定义见下文)和WFOE的子公司(定义见下文)、VIE和VIE的子公司的财务信息,消除了分录和合并信息(以美元计)。在下表中,列标题对应于第8页组织结构图中的以下实体。另见我们财务报表附注3中的VIE和合并财务信息。
就本节而言:
| ● | “母公司”指Akso Health集团; | |
| ● | “WFOE”指北京和信永恒科技发展有限公司、天津浩鸿源科技有限公司和秦岛Akso Health管理有限公司 | |
| ● | “VIE”指乌苏合信永亨商贸有限公司、合信数字科技有限公司、北京合信九鼎科技有限公司和合信电子商务及其子公司 | |
| ● | “其他附属公司”指HX Asia Investment Limited、HX China Investment Limited、We Health Limited、We Healthy Limited和Akso Online MediTech Co.,Ltd.。 |
15
资产负债表精选简明合并明细表
| 截至2023年3月31日 | ||||||||||||||||||||||||
| 母公司 | 其他子公司 | WOFE和WOFE的子公司 | VIE和VIE的子公司 | 消除分录和重新分类分录(1) | 合并总计 | |||||||||||||||||||
| (美元) | (美元) | (美元) | (美元) | (美元) | (美元) | |||||||||||||||||||
| 现金及现金等价物 | 4,472 | 43,321 | 8,466,219 | 678,691 | (1,268,235 | ) | 7,924,468 | |||||||||||||||||
| 公司间应收款(1) | 11,303,978 | - | - | 26,206,288 | (37,510,266 | ) | - | |||||||||||||||||
| 流动资产总额 | 11,314,245 | 7,658,371 | 12,030,076 | 26,938,820 | (37,481,213 | ) | 20,460,299 | |||||||||||||||||
| 总资产 | 11,314,245 | 17,659,025 | 12,030,429 | 26,967,518 | (47,510,918 | ) | 20,460,299 | |||||||||||||||||
| 公司间应付款项(1) | - | 39,340,009 | 4,915,930 | - | (44,255,939 | ) | - | |||||||||||||||||
| 负债总额 | 2,588,941 | 47,468,686 | 5,798,567 | 19,806 | (44,255,217 | ) | 11,620,783 | |||||||||||||||||
| 股东权益合计 | 8,725,304 | (29,923,873 | ) | 6,231,862 | 26,947,712 | (3,255,701 | ) | 8,725,304 | ||||||||||||||||
| 非控股权益 | - | 114,212 | - | - | - | 114,212 | ||||||||||||||||||
| 总负债和权益 | 11,314,245 | 17,659,025 | 12,030,429 | 26,967,518 | (47,510,918 | ) | 20,460,299 | |||||||||||||||||
| 截至2022年3月31日 | ||||||||||||||||||||||||
家长 公司 |
其他 子公司 |
WOFE和 WOFE的 子公司 |
VIE和 VIE的 子公司 |
消除 参赛作品和 重新分类 参赛作品(1) |
合并 合计 |
|||||||||||||||||||
| (美元) | (美元) | (美元) | (美元) | (美元) | (美元) | |||||||||||||||||||
| 现金及现金等价物 | 4,472 | 8,075,355 | 11,450,608 | 2,394,869 | (3,495,317 | ) | 18,429,987 | |||||||||||||||||
| 公司间应收款(1) | 14,333,994 | - | - | 27,139,795 | (41,473,789 | ) | - | |||||||||||||||||
| 流动资产总额 | 14,344,280 | 46,043,013 | 12,004,330 | 29,605,775 | (39,190,890 | ) | 62,806,508 | |||||||||||||||||
| 总资产 | 14,344,280 | 46,043,013 | 12,005,875 | 29,659,663 | (39,246,323 | ) | 62,806,508 | |||||||||||||||||
| 公司间应付款项(1) | - | 42,054,570 | 4,074,729 | - | (46,129,299 | ) | - | |||||||||||||||||
| 流动负债合计 | 2,060,675 | 42,112,594 | 4,758,851 | 89,205 | 1,499,601 | 50,520,926 | ||||||||||||||||||
| 负债总额 | 2,060,675 | 42,112,594 | 4,758,851 | 89,205 | 1,499,601 | 50,520,926 | ||||||||||||||||||
| 股东权益合计 | 12,283,605 | 3,928,443 | 7,247,024 | 29,570,458 | (40,745,924 | ) | 12,283,606 | |||||||||||||||||
| 非控股权益 | - | 1,976 | - | - | - | 1,976 | ||||||||||||||||||
| 总负债和权益 | 14,344,280 | 46,043,013 | 12,005,875 | 29,659,663 | (39,246,323 | ) | 62,806,508 | |||||||||||||||||
| (1) | 消除母公司、其他子公司、WOFE和VIE及其我们合并的子公司之间的公司间余额,并对已终止业务进行追溯调整的重新分类。 |
16
选定的简明合并运营报表数据
| 截至2023年3月31日止年度 | ||||||||||||||||||||||||
家长 公司 |
其他 子公司 |
WOFE 和WOFE的 子公司 |
VIE和 VIE的 子公司 |
消除分录和重新分类分录(2) | 合并 合计 |
|||||||||||||||||||
| (美元) | (美元) | (美元) | (美元) | (美元) | (美元) | |||||||||||||||||||
| 总收入,净额 | - | 9,181,274 | 4,000,288 | 24,995 | (24,996 | ) | 13,181,561 | |||||||||||||||||
| 总费用和支出 | 160,427 | 17,414,712 | 10,570,774 | 376,019 | (1,073,518 | ) | 27,448,414 | |||||||||||||||||
| 子公司及VIE亏损 | 1,086,999 | - | - | (1,086,999 | ) | - | ||||||||||||||||||
| 其他收入总额,净额 | - | 14,049,229 | 34,051 | 2,218 | (12,885,134 | ) | 1,200,364 | |||||||||||||||||
| 持续经营业务(亏损)收入 所得税费用前 |
(1,247,426 | ) | 5,815,791 | (6,536,435 | ) | (348,806 | ) | (10,749,613 | ) | (13,066,489 | ) | |||||||||||||
| 减:所得税费用 | - | 50 | 17,499 | - | - | 17,549 | ||||||||||||||||||
| 持续经营净(亏损)收入 | (1,247,426 | ) | 5,815,741 | (6,553,934 | ) | (348,806 | ) | (10,749,613 | ) | (13,084,038 | ) | |||||||||||||
| 终止经营业务收益(亏损)总额 | - | - | - | - | 11,836,612 | 11,836,612 | ||||||||||||||||||
| 净(亏损)收入 | (1,247,426 | ) | 5,815,741 | (6,553,934 | ) | (348,806 | ) | 1,086,999 | (1,247,426 | ) | ||||||||||||||
| 截至二零二二年三月三十一日止年度 | ||||||||||||||||||||||||
家长 公司 |
其他 子公司 |
WOFE 和WOFE的 子公司 |
VIE和 VIE的 子公司 |
消除分录和重新分类分录(2) | 合并 合计 |
|||||||||||||||||||
| (美元) | (美元) | (美元) | (美元) | (美元) | (美元) | |||||||||||||||||||
| 总收入,净额 | - | 6,000,000 | - | 311,092 | (311,092 | ) | 6,000,000 | |||||||||||||||||
| 总费用和支出 | 3,129,090 | 6,134,383 | 1,158,637 | 11,826,736 | (12,988,383 | ) | 9,260,463 | |||||||||||||||||
| 子公司及VIE亏损 | 13,720,643 | - | - | - | (13,720,643 | ) | - | |||||||||||||||||
| 其他收入(亏损)总额,净额 | - | (750,744 | ) | (56,471 | ) | 26,669 | 32,728 | (747,818 | ) | |||||||||||||||
| 持续经营亏损 所得税费用前 |
(16,849,733 | ) | (885,127 | ) | (1,215,108 | ) | (11,488,975 | ) | 26,430,662 | (4,008,281 | ) | |||||||||||||
| 减:所得税(福利)费用 | 54,199 | 4 | 38,613 | 92,816 | ||||||||||||||||||||
| 持续经营净(亏损)收入 | (16,849,733 | ) | (939,326 | ) | (1,215,112 | ) | (11,527,588 | ) | 26,430,662 | (4,101,097 | ) | |||||||||||||
| 终止经营业务收益(亏损)总额 | - | - | - | - | (12,748,636 | ) | (12,748,636 | ) | ||||||||||||||||
| 净(亏损) | (16,849,733 | ) | (939,326 | ) | (1,215,112 | ) | (11,527,588 | ) | 13,682,026 | (16,849,733 | ) | |||||||||||||
17
| 截至二零二一年三月三十一日止年度 | ||||||||||||||||||||||||
家长 公司 |
其他 子公司 |
WOFE 和WOFE的 子公司 |
VIE和 VIE的 子公司 |
消除 分录和重新分类 参赛作品(2) |
合并 合计 |
|||||||||||||||||||
| (美元) | (美元) | (美元) | (美元) | (美元) | (美元) | |||||||||||||||||||
| 总收入,净额 | - | - | - | 2,300,653 | (2,300,653 | ) | - | |||||||||||||||||
| 总费用和支出 | 4,293,327 | - | 1,143,272 | 35,304,848 | (36,500,198 | ) | 4,241,249.00 | |||||||||||||||||
| 子公司及VIE亏损 | 30,533,662 | - | - | - | (30,533,662 | ) | - | |||||||||||||||||
| 其他收入(费用)总额,净额 | - | - | 533,510 | 398,836 | (984,424 | ) | (52,078 | ) | ||||||||||||||||
| 持续经营亏损 所得税费用前 |
(34,826,989 | ) | - | (609,762 | ) | (32,605,359 | ) | 63,748,783 | (4,293,327 | ) | ||||||||||||||
| 减:所得税(福利)费用 | - | 1,929 | 481,413 | (483,342 | ) | - | ||||||||||||||||||
| 持续经营净(亏损)收入 | (34,826,989 | ) | - | (611,691 | ) | (33,086,772 | ) | 64,232,125 | (4,293,327 | ) | ||||||||||||||
| 终止经营业务合计(亏损) | - | - | - | (30,533,662 | ) | (30,533,662 | ) | |||||||||||||||||
| 净(亏损) | (34,826,989 | ) | - | (611,691 | ) | (33,086,772 | ) | 33,698,463 | (34,826,989 | ) | ||||||||||||||
| (2) | 已终止业务追溯调整的重新分类 |
选定的现金流量简明合并时间表
| 截至2023年3月31日止年度 | ||||||||||||||||||||||||
家长 公司 |
其他 子公司 |
WOFE 和WOFE的 子公司 |
VIE 和VIE的 子公司 |
消除分录和重新分类分录 | 合并 合计 |
|||||||||||||||||||
| (美元) | (美元) | (美元) | (美元) | (美元) | (美元) | |||||||||||||||||||
| 经营活动提供(使用)的现金净额 | 427,843 | (518,186 | ) | (2,603,024 | ) | (559,973 | ) | - | (3,253,340 | ) | ||||||||||||||
| 投资活动提供(使用)的现金净额 | - | 20,000,000 | (1,528,918 | ) | - | - | 18,471,082 | |||||||||||||||||
| 提供(用于)筹资活动的现金净额 | (427,857 | ) | (27,513,848 | ) | 1,584,805 | (1,156,948 | ) | - | (27,513,848 | ) | ||||||||||||||
| 公司间接收 | - | - | - | - | 427,857 | - | ||||||||||||||||||
| 公司间支付 | - | - | - | - | (427,857 | ) | - | |||||||||||||||||
| 截至二零二二年三月三十一日止年度 | ||||||||||||||||||||||||
家长 公司 |
其他 子公司 |
WOFE 和WOFE的 子公司 |
VIE 和VIE的 子公司 |
消除分录和重新分类分录 | 合并 合计 |
|||||||||||||||||||
| (美元) | (美元) | (美元) | (美元) | (美元) | (美元) | |||||||||||||||||||
| 经营活动提供(使用)的现金净额 | (3,158,498 | ) | (7,125,619 | ) | (3,957,655 | ) | 5,613,401 | - | (8,628,371 | ) | ||||||||||||||
| 投资活动提供(使用)的现金净额 | - | (20,000,000 | ) | 1,491,687 | (1,455,547 | ) | - | (19,963,860 | ) | |||||||||||||||
| 提供(用于)筹资活动的现金净额 | 1,679,505 | 35,200,000 | 11,105,170 | (13,203,558 | ) | - | 34,781,117 | |||||||||||||||||
| 公司间接收 | - | - | - | - | 337,695 | - | ||||||||||||||||||
| 公司间支付 | - | - | - | - | (337,695 | ) | - | |||||||||||||||||
18
| 截至二零二一年三月三十一日止年度 | ||||||||||||||||||||||||
家长 公司 |
其他 子公司 |
WOFE 和WOFE的 子公司 |
VIE 和VIE的 子公司 |
消除分录和重新分类分录 | 合并 合计 |
|||||||||||||||||||
| (美元) | (美元) | (美元) | (美元) | (美元) | (美元) | |||||||||||||||||||
| 经营活动提供(使用)的现金净额 | (6,547,518 | ) | (10,184 | ) | (4,785,527 | ) | 21,401,699 | - | 10,058,470 | |||||||||||||||
| 投资活动提供(使用)的现金净额 | - | (408,081 | ) | 407,419 | - | (662 | ) | |||||||||||||||||
| 筹资活动提供(使用)的现金净额 | 6,321,854 | 10,184 | (2,241,562 | ) | (13,127,699 | ) | - | (9,037,223 | ) | |||||||||||||||
| 公司间接收 | - | - | - | - | 11,327,745 | - | ||||||||||||||||||
| 公司间支付 | - | - | - | - | (11,327,745 | ) | - | |||||||||||||||||
操作和证券发行所需中国当局的许可,第1页
11.我们注意到贵公司披露,“我们所有的中国子公司均已从中国政府当局获得对我们的控股公司、我们的子公司的业务运营具有重要意义的必要许可和许可,包括营业执照、第二类医疗器械销售备案证书和第三类医疗器械经营许可证。”此处的披露不应以重要性作为限定条件。请对您的披露进行适当的修改。
回应:针对员工的评论,我们谨通知员工,我们将修订我们的披露如下(斜体字修订):
我们所有的中国子公司均已就我们的控股公司、我们的子公司的业务运营从中国政府当局获得必要的许可和许可,包括营业执照、第二类医疗器械销售备案证书和第三类医疗器械经营许可证。
项目3.d:风险因素,第5页
12.鉴于中国政府对贵司业务的开展和运营具有重大监督和酌处权,请修改以描述中国政府的干预、影响或控制对贵司业务或对贵司证券价值已经或可能产生的任何重大影响。单独强调中国政府可能随时干预或影响您的操作的风险,这可能导致您的操作和/或您的证券价值发生重大变化。此外,鉴于中国政府最近的声明表明有意对在海外进行的发行和/或外国投资于中国的发行人施加更多监督和控制,请承认任何此类行动可能会严重限制或完全阻碍您向投资者提供或继续提供证券的能力,并导致此类证券的价值大幅下降或一文不值的风险。我们提醒您,根据联邦证券规则,“控制”(包括“控制”、“受控制”和“与之共同控制”等术语)是指“直接或间接拥有权力,以指导或导致某个人的管理和政策的方向,无论是通过对有投票权的证券的所有权、通过合同或其他方式。
回应:针对员工的意见,我们谨通知员工,我们将补充披露如下:
中国政府对我们的业务进行具有重大监督和酌处权,并可能在政府认为适当的情况下干预或影响我们的业务,以进一步实现监管、政治和社会目标。中国政府最近发布了对互联网行业和民办教育行业等某些行业产生重大影响的新政策,我们不能排除其在未来发布可能对我们的业务、财务状况和经营业绩产生不利影响的有关我们行业的法规或政策或采取监管行动的可能性。见“第3项。关键信息— D.风险因素—与在中华人民共和国开展业务有关的风险—中国政府的任何行为,包括干预或影响经营实体的运营或对在海外进行的任何证券发行和/或对中国发行人的外国投资施加控制的任何决定,可能会导致我们对中国经营实体的运营做出重大改变,可能会限制或完全阻碍我们向投资者提供或继续提供证券的能力,并可能导致此类证券的价值大幅下降或一文不值。”
19
中国政府的任何行为,包括任何干预或影响经营实体运营的决定,或对在海外进行的任何证券发行施加控制和/或对中国发行人的外国投资,可能会导致我们对中国经营实体的运营做出重大改变,可能会限制或完全阻碍我们向投资者提供或继续提供证券的能力,并可能导致此类证券的价值大幅下降或一文不值。
我们是开曼群岛控股公司,不是中国公司。作为一家控股公司,我们自己没有实质性业务,我们通过我们在中国的中国运营实体开展我们的所有业务。因此,我们的公司结构涉及投资者特有的风险。在中国大陆开展业务存在相关的法律和运营风险,中国监管机构可能不允许这种所有权结构,这可能会导致我们的运营发生重大变化和/或我们正在登记出售的证券价值发生重大变化,包括可能导致此类证券的价值大幅下降或变得一文不值。
2021年7月30日召开的中共中央政治局会议,首次提出完善企业境外上市监管制度。2023年2月17日,证监会发布《境内公司境外发行证券并上市试行管理办法》或《境外上市试行办法》及五项配套指引,自2023年3月31日起施行。根据《境外上市试行办法》,境内公司寻求在境外直接或间接发行或上市证券,应当履行备案程序,并向证监会报送相关信息。
尽管具体执行情况仍不明朗,但对中概股境外上市的监管或将持续收紧。中国政府已经并将继续通过监管和国有制对中国经济的几乎每个部门实施实质性控制。我们的经营实体在中国经营的能力可能会因其法律法规的变化而受到损害,包括与税收、环境法规、土地使用权、外国投资限制和其他事项有关的法律法规的变化。中国中央或地方政府可能会对现有法规实施新的、更严格的法规或解释,这将需要我们方面的额外支出和努力,以使我们遵守此类法规或解释。因此,我们可能会在我们经营所在的省份受到各种政府和监管干预。我们可能会受到各种政治和监管实体的监管,包括各种地方和市政机构以及政府分支机构。我们可能会因未能遵守现有和新通过的法律法规或处罚而产生必要的增加成本。
此外,我们不确定未来何时以及是否会被要求获得中国政府的许可在美国交易所上市,甚至在获得此类许可时,是否会被拒绝或撤销。尽管我们认为,我们目前没有被要求获得任何中国当局的许可,也没有收到任何拒绝允许在美国交易所上市的通知,但我们的运营可能会直接或间接地受到与中国经营实体的业务或行业相关的现有或未来法律法规的不利影响,特别是在以后可能需要获得在美国交易所上市的许可,或者一旦给予许可就被拒绝或撤销的情况下。
因此,未来的政府行为,包括任何随时干预或影响我们运营的决定,或对在海外进行的证券发行和/或对中国发行人的外国投资施加控制,可能会导致我们对我们的运营做出重大改变,可能会限制或完全阻碍我们向投资者提供或继续提供证券的能力,和/或可能导致此类证券的价值大幅下降或一文不值。
20
如果您有任何与上述有关的问题或希望讨论公司文件的任何方面,请随时与我们联系。
| 真诚的, | ||
| Akso Health集团 | ||
| 签名: | /s/Yilin(Linda)Wang | |
| 姓名: | Yilin(Linda)Wang | |
| 职位: | 首席执行官 | |
| CC: |
Hunter Taubman Fischer & Li LLC
Joan Wu,ESQ.(jwu@htflawyers.com)
Charles Tan,ESQ.(ctan@htflawyers.com)
21